_
Search
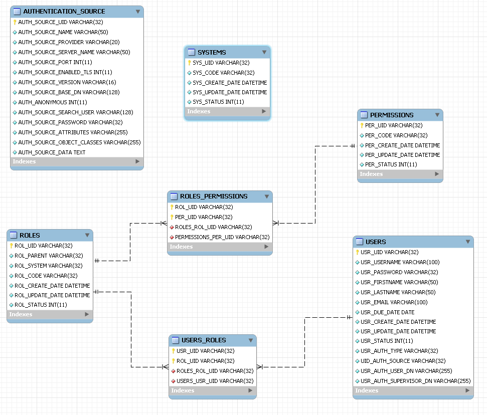
ProcessMaker Database Model RBAC
Please rate how useful you found this document:
Select rating
Give ProcessMaker Database Model RBAC 1/5
Give ProcessMaker Database Model RBAC 2/5
Give ProcessMaker Database Model RBAC 3/5
Give ProcessMaker Database Model RBAC 4/5
Give ProcessMaker Database Model RBAC 5/5
Average:
3.5
(
8
votes)
Download our app
ProcessMaker 3.1
is Here! Download Now
»
×