Employee Offboarding 3.0.1
This process allows employees in a company to process out someone who is leaving the organization. The process is initiated by a member of the Human Resources department, who selects a user that was registered using the Employee Onboarding process. The process will display all the assets that were delivered to the employee to be collected. Then, the information will be reviewed by administration and by the manager of the departing employee. Once the information has been reviewed, the Human Resources user will update the information in the company's database.
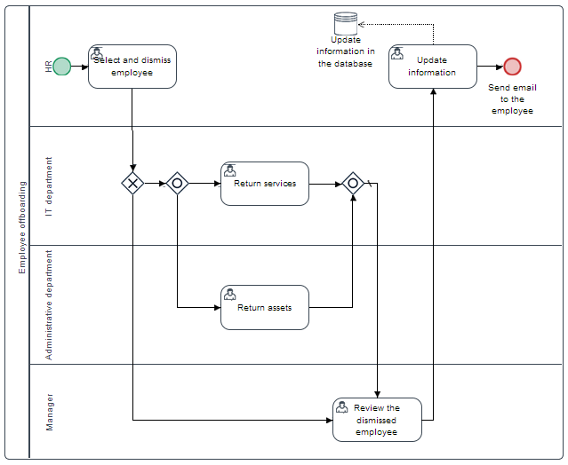
The process map of this process is the following:

Select and Dismiss Employee - Human Resources
The first task, Select and Dismiss Employee, is initiated by a member of the Human Resources department. In this example, Dylan will dismiss the employee Travis.
In the Employee Offboarding form that is displayed, Dylan will search for the departing user's name by typing a letter into the Select Employee suggest field. After selecting the employee leaving, he will fill in the dismissal date and the reason why the employee is leaving. Note that the Select Employee field only suggests usernames that have been registered using the Employee Onboarding process and are stored in the Employee Onboarding PM table.

Once the user is selected, a second section will be displayed at the bottom of the Dynaform. This section shows the employee's personal information, emergency contact information, position and the items issued to him to be reviewed.

Once the Employee Offboarding Dynaform is submitted, the case will be routed into two cases: one assigned to IT Help Desk and one assigned to the Administration department.

Return Services - IT Help Desk
Log in as Alyssa and review the case sent by Dylan. The Dynaform assigned to this task displays the departing employee's information for the knowledge of the IT Help Desk team.

Once the information is reviewed, submit the form and the case will be assigned to the next task, Review the dismissed employee, which is assigned to the employee's manager. In this example, Travis worked in the Accounting department, whose manager is Brianna.

Return Assets - Administration
Parallel to the Return Services task is the Return Assets task, which is assigned to a member of the Administration department. In this example, the case was assigned to Adam.
Log in as Adam and open the case. The Dynaform in this task will display the onboarding information of the employee along with the assets given to him. In the Assets Required section, Adam can mark the assets that were collected back.

Once all the assets are marked, the form can be submitted. The case will be routed to the next task and assigned to the employee's manager, who in this example is Brianna.

Review the dismissed employee - Manager
Log in as Brianna and review the information displayed in the form. This Dynaform shows the employee's information, and the status of the assets. Once Brianna has reviewed all the information, she can mark the Reviewed checkbox to confirm that the case has been reviewed.

The case will be routed to the next task, which is assigned to the employee's manager.

Update Information - Human Resources
Log in as Dylan and review all the information collected throughout the process. The Reviewed checkbox marked at the bottom of the form indicates the manager has reviewed the form.

Click on Submit to complete the case. The information stored in the PM table named EMPLOYEE_ONBOARDING will be updated and the status of the departing employee will be changed to "DISMISSED".

Finally, a notification will be sent to the employee's email address as shown in the image below.


