Overview
ProcessMaker 3.4.x - 3.6.x can manage numerous workspaces at a time. Each workspace has one MySQL database for each workspace to facilitate the use of ProcessMaker in hosted servers that limit the number of databases.
ProcessMaker 3.3.x till 3.4.x wf_<workspace-name>
This database contains all the information required by the Process Engine, including information about processes, cases, users, PM Tables, etc.
Tables with the prefix RBAC added to their names contain information about users to maintain a Role-Based Access Control (RBAC) system in ProcessMaker.
- RBAC_AUTHENTICATION_SOURCE, RBAC_PERMISSIONS, RBAC_ROLES, RBAC_ROLES_PERMISSIONS, RBAC_SYSTEMS, RBAC_USERS, RBAC_USERS_ROLES
The database also includes Report Tables designed to allow external applications to access data from ProcessMaker cases. Report Tables have the prefix PMT_ in their names. Each Report Table creates a separate table in this database, which external databases can query.
Click the image below to see the Entity-Relationship diagram of this database.
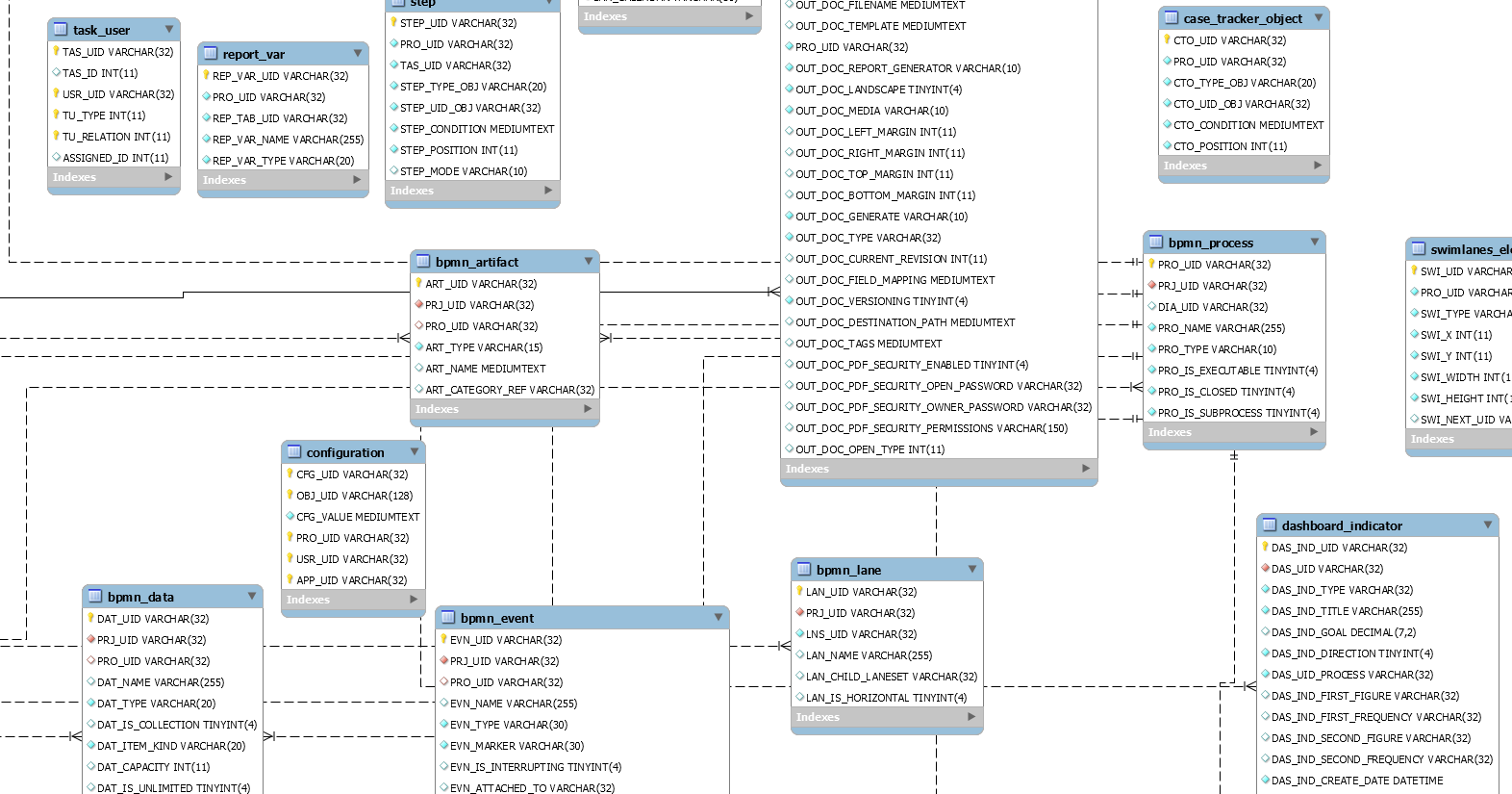
ProcessMaker 3.5.x till 3.6.x wf_<workspace-name>
This database contains all the information required by the Process Engine, including information about processes, cases, users, PM Tables, etc.
Tables with the prefix RBAC added to their names contain information about users to maintain a Role-Based Access Control (RBAC) system in ProcessMaker.
- RBAC_AUTHENTICATION_SOURCE, RBAC_PERMISSIONS, RBAC_ROLES, RBAC_ROLES_PERMISSIONS, RBAC_SYSTEMS, RBAC_USERS, RBAC_USERS_ROLES
The database also includes Report Tables designed to allow external applications to access data from ProcessMaker cases. Report Tables have the prefix PMT_ in their names. Each Report Table creates a separate table in this database, which external databases can query.
Click the image below to see the Entity-Relationship diagram of this database.
Database Schema Changes from ProcessMaker 3.3.x to 3.4.x
The following tables describe all the changes made to the ProcessMaker Database Schema from ProcessMaker version 3.3.16 to 3.4.x. These changes include new tables and fields, updated fields, new keys and field type changes. Notice that no field has been removed, which means that existing records won't get lost when upgrading from ProcessMaker 3.3.16 to 3.4.x.
New Tables
| Table | Fields |
|---|---|
| JOBS_FAILED |
|
| JOBS_PENDING |
|
Updated Tables
| Table | Changes |
|---|---|
| APPLICATION | New keys:
|
| APP_ASSIGN_SELF_SERVICE_VALUE | New key:
|
| EMAIL_SERVER | New fields:
|
| GROUPWF | New field:
|
| GROUP_USER | New field:
|
| LIST_INBOX | New key:
|
| LIST_PARTICIPATED_LAST | New key:
|
| PROCESS | New field:
|
| PROCESS_CATEGORY | New field:
|
| PROCESS_VARIABLES | New key:
|
| TASK | New field:
|
| TASK_USER | New fields:
|
| USERS | New field:
|
| USERS_PROPERTIES | New field:
|
Database Schema Changes from ProcessMaker 3.5.x to 3.6.x
The following tables describe all the changes made to the ProcessMaker Database Schema from ProcessMaker version 3.5.x to 3.6.x. These changes include new tables and fields, updated fields, new keys and field type changes. Notice that no field has been removed, which means that existing records won't get lost when upgrading from ProcessMaker 3.5.x to 3.6.x.
New Tables
| Table | Fields |
|---|---|
| JOBS_FAILED |
|
| JOBS_PENDING |
|
More Information
The default workspace created in ProcessMaker is called workflow, so its database is named wf_workflow. If doing a manual installation of ProcessMaker, the setup screen provides an option to rename this database. See Consulting the ProcessMaker databases for more information about how to access this database with MySQL and phpMyAdmin.
The files of the MySQL databases are generally stored in the following locations:
Linux/UNIX:
The location depends upon your distribution, but it is generally:
- /var/lib/mysql/<DATABASE-NAME>/
For example:
- /var/lib/mysql/wf_workflow/
Windows:
If installed using the ProcessMaker Windows Installer, the MySQL files are generally stored at:
<INSTALL-DIRECTORY>\MySQL\data\<DATABASE-NAME>\
For example:
- C:\Program Files\ProcessMaker\MySQL\data\wf_workflow\
If installed using manual installation, the MySQL files are generally stored at:
<INSTALL-DIRECTORY>\MySQL\data\<DATABASE-NAME>\
For example:
- C:\ProgramData\MySQL\MySQL Server 5.x\data\wf_workflow\



